自 2009 年 W3C 发布 Flexible Box Layout Module (WD 版本)至今已有十多年了,在近十年来,该模块得到了快速发展,现已成为最流行的 Web 布局技术之一。在 Web 开发者中,该模块也常称为 Flexbox 布局 。
Flexbox 是一种布局机制,它被设计为一维布局模型,并作为一种可以提供界面中项目之间的空间分配和强大功能的方法。正因如此,Flexbox 布局对于很多 Web 开发者而言,并不是容易的,甚至有很多困惑。
接下来,将分为几节课和大家一起开启 Flexbox 布局的探讨,帮助大家更好地掌握 Flexbox 布局技术。
Flexbox 布局简介
Flexbox 布局是一种布局机制,用于在一个维度上为项目组设置布局!
Flexbox 模块中的主要功能就是 Web 布局。Flexbox 布局可以明确地指明容器空间的分布方式、内容对齐和元素的视觉顺序。使用 Flexbox 布局,可以轻易地实现横向或纵向布局,还可以沿着一个轴布局,或折断成多行。可以说,使用 Flexbox 布局可以轻易地构建你想要的任何布局。
另外,使用 Flexbox 布局还可以让 Web 内容的渲染不再受 HTML 文档源码顺序的限制。然而,这只是视觉上的调整,Flexbox 模块中的相关属性并不会改变屏幕阅读器对内容的读取顺序。
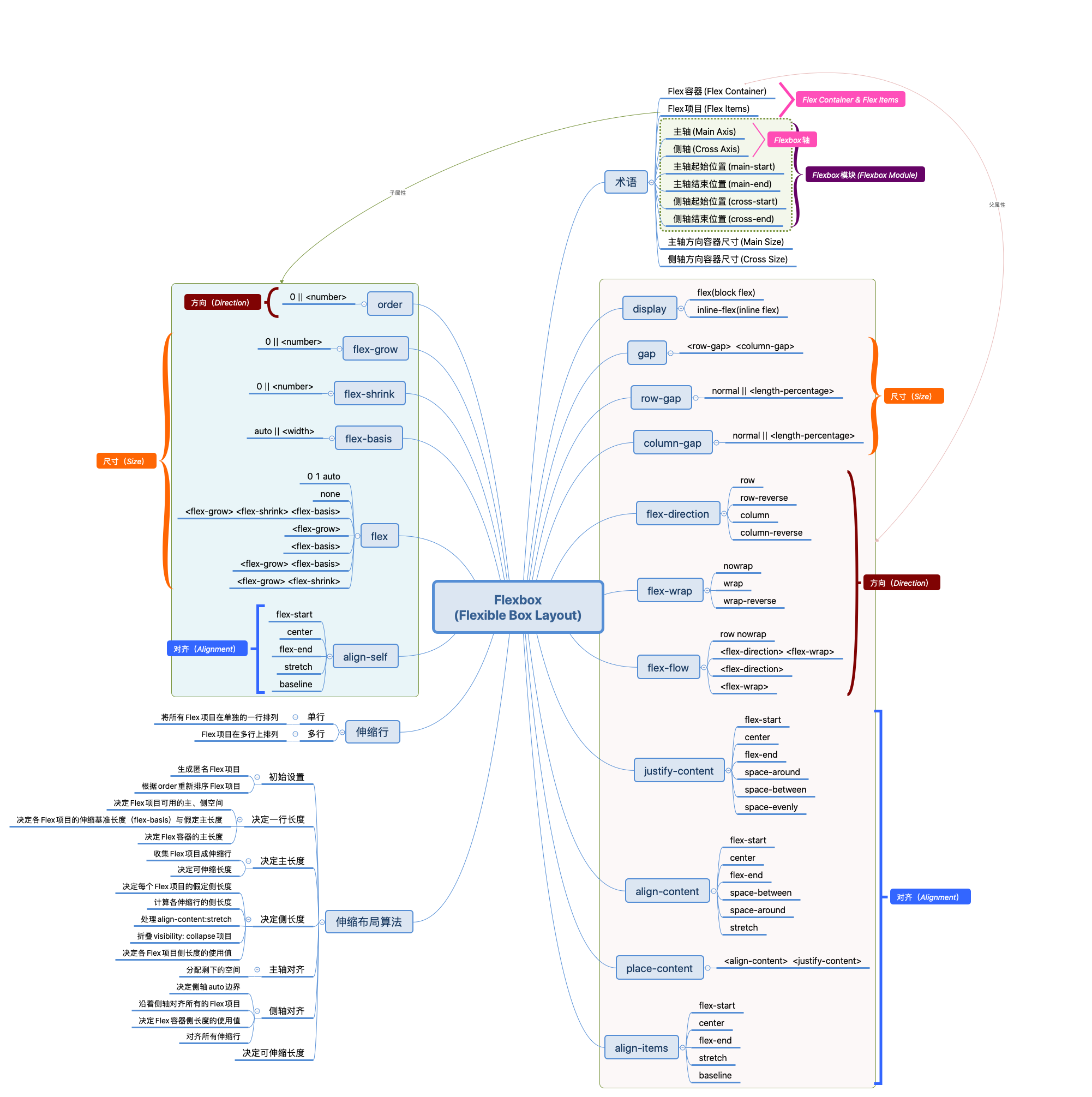
和以往的 Web 布局技术相比,Flexbox 布局所涉及的概念更多、更复杂,如下图所示:

看上去有很多东西,其实也没有大家想象的那么难。接下来的内容能很好地让你掌握 Flexbox 布局。
一些术语和概念
我想你对 Flexbox 布局有一定的了解,而且在互联网上有关于 Flexbox 布局的教程也是玲琅满目,为此我想从 Flexbox 布局相关的术语和概念开始,因为术语的统一更有助于我们后面更好地讨论和解决问题。
用下图来描述 Flexbox 中的术语:

首先要理解的概念就是 Flex 容器(也常称为 Flexbox 容器)。简单地说,HTML 上的大多数元素都可以是 Flex 容器,比如 div、ul 、main 块元素,span、em 这样的内联元素。只需要在 HTML 元素上显式设置 display 的值为 flex 或 inline-flex 即可。
注意,HTML 中的可替代元素是无法成为 Flex 容器的,比如
img、input、select等元素!
当一个元素变成了 Flex 容器之后,它的子元素,包括其伪元素 ::before、::after 和文本节点都将成为 Flex 项目 。

有一点非常的重要,在 Flexbox 布局中, Flex 容器和 Flex 项目之间的关系永远是父子关系。 因此,Flex 项目也可以是它的子元素的 Flex 容器,即显式地在 Flex 项目设置 display 属性值为 flex 或 inline-flex ,该 Flex 项目就成为一个 Flex 容器,而它的子元素就成为 Flex 项目。但它将是一个单独的 Flex 容器,它不会继承祖辈的 Flex 容器上的属性(Flexbox 属性)。

在 CSS 坐标系中,物理坐标系有 x 轴(水平轴)和 y 轴(垂直轴)之分,逻辑坐标系有内联轴(Inline Axis) 和块轴(Block Axis)之分。在 Flexbox 中,Flex 容器内也有两个轴,而且这两个轴只存在于 Flex 容器中,分别叫 主轴 (Main Axis)和 侧轴 (Cross Axis)。
Flexbox 中的主轴由 flex-direction 属性设置,默认情况下,主轴沿行方向(内联轴 Inline Axis)分布,如果该属性为 column ,则主轴沿列方向(块轴 Block Axis)分布:

需要注意的是,Flexbox 布局中的主轴、主方向、侧轴和侧方向不是固定不变的,它们会随着 writing-mode(书写模式)和 direction(阅读方向)而改变。 也就是说,Flex 项目在 Flex 容器中的排列方向同时会受 flex-direction 属性和 CSS 的书写模式 writing-mode 或阅读模式 direction 影响。
另外,在 Flexbox 布局中,不管是主轴还是侧轴,都有方向性。既然有方向,就有开始处(即起点)和结束处(即终点)之分。根据起点和终点之分,Flex 容器中的每根轴又有 主轴起点 、主轴终点 、侧轴起点 和 侧轴终点 之分。而且每根轴的起点和终点是由 flex-direction 和 writing-mode (或 direction) 来决定的。

如果 flex-direction 为默认值 row 时,书写模式和阅读模式分别是:
ltr(Left-To-Right),如英文,主轴起点在 Flex 容器左侧边缘,主轴的终点在 Flex 容器右侧边缘;rtl(Right-To-Left),如阿拉伯文,主轴起点在 Flex 容器右侧边缘,主轴的终点在 Flex 容器的左侧边缘。
在这两种情况下,侧轴的起点都在 Flex 容器的顶部,而终点都在 Flex 容器的底部,这主要是因为两种语言都是水平书写模式。
注意,Flex 容器两轴的起点和终端同样受
flex-direction、writing-mode或direction属性值的影响。
众所周之, CSS 中的每个元素都是一个容器,是容器它就有大小。Flexbox 布局中的 Flex 容器 和 Flex 项目同样是元素,它们也有大小。不同的是,对于 Flex 容器而言,它有 主轴尺寸 (Main Size)和 侧轴尺寸 (Cross Size)之分。它们的差别是:
主轴尺寸 是指主轴起点到终点之间的距离;
侧轴尺寸 是指侧轴起点到终点之间的距离。
也就是说,主轴尺寸和侧轴尺寸可以用来决定一个 Flex 容器的大小。但它们并不完全等同于 Flex 容器的宽高(width x height )。这是因为 flex-direction 和 writing-mode 或 direction 属性值不同时,用于描述 Flex 容器的物理属性 width 和 height 有可能会互换的。比如:
- 当
flex-direction为row,且书写模式和阅读模式是 LTR 时,主轴的尺寸对应的就是 Flex 容器的宽度,侧轴的尺寸对应的则是 Flex 容器的高度; - 当
flex-direction为column,且书写模式和阅读模式是 LTR 时,主轴的尺寸对应的就是 Flex 容器的高度,侧轴的尺寸对应的则是 Flex 容器的宽度。

另外,可以在 Flex 容器上显式使用 CSS 的物理属性 width 和 height ,或使用 CSS 的逻辑属性 inline-size 和 block-size 设置 Flex 容器主轴和侧轴的尺寸 ,也可以使用 min-* 和 max-* 对 Flex 容器主轴和侧轴的尺寸加以限制。

如果没有显式给 Flex 容器设置尺寸,则会根据所有 Flex 项目的大小来决定,或根据 Flex 容器的父容器来决定。
注意,如果需要显式设置 Flex 容器尺寸的话,使用逻辑属性
inline-size或block-size更符合多语言的 Web 布局!
现在,我们已经知道了, 主轴尺寸 x 侧轴尺寸 可以决定一个 Flex 容器的大小。 在一个 Flex 容器中可能会包含一个或多个 Flex 项目,且每个 Flex 项目也会有其自身的尺寸大小,这样一来,就有可能造成:
所有 Flex 项目宽度(或高度)小于 Flex 容器的宽度(或高度),Flex 容器就会有多余的空间没有被填充,那么这个多出来的空间常称为 Flex 容器的剩余空间 (Positive Free Space)。
所有 Flex 项目宽度(或高度)大于 Flex 容器的宽度(或高度),Flex 项目将会溢出 Flex 容器,那么这个溢出的空间常称为 Flex 容器的不足空间 (Negative Free Space),也称为 负空间 。

Flexbox 布局中有一个强大的特性,当 Flex 容器有剩余空间时:
可以使用主轴的对齐方式
justify-content来分配主尺寸的剩余空间;可以使用侧轴的对齐方式
align-content来分配侧尺寸的剩余空间。
也可以使用 flex 属性中的 flex-grow 按比例因子来扩展 Flex 项目的尺寸;当 Flex 容器是不足空间(Flex 项目溢出 Flex 容器),你可以使用 flex 属性中的 flex-shrink 按比例因子来对 Flex 项目进行收缩。这个计算在 Flexbox 布局中是复杂的,而且会涉及一定的数学计算,后面我们将会有一个节课专门来介绍这方面的知识。
到此,你对 Flexbox 布局中的主要术语和概念有了一定的了解了,接下来,我们一起来探讨 Flexbox 布局中的几个重要特性。
Flexbox 布局模块相关特性
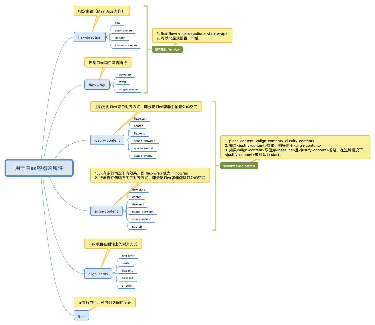
Flexbox 布局模块除了概念多之外,就是可用于 Flexbox 布局的属性也多,这些属性分为两个部分,其中一部分用于 Flex 容器 上,另一部分用于 Flex 项目 上。
可用于 Flex 容器上的属性主要有:

可用于 Flex 项目上的属性相比于 Flex 容器上要少一点,它主要有:

注意,在这里我们并不会针对每个属性进行介绍!
控制 Flex 项目的方向
在 Flex 容器中,即使你没有显式设置 flex-direction 属性的值,Flex 容器中的所有 Flex 项目也会显式为一行,因为 flex-direction 属性的初始值是 row 。如果你希望 Flex 项目在 Flex 容器中不是按行呈现,而是按列呈现,则可以将其设置为 column 或 column-reverse 。

来看一个简单的示例:
<div class="container">
<div class="item">Flex项目1</div>
<div class="item">Flex项目2</div>
<div class="item">Flex项目3</div>
</div>.container {
--direction: row;
display: flex;
flex-direction: var(--direction);
}尝试改变 Demo 中 flex-direction 属性的值,你将看到的效果如下:

前面我们说过,默认情况下,Flex 项目排成一行,这一行与书写模式(或阅读模式)的方向是相同的,比如上面示例,使用的是英文,它的阅读模式是 ltr ,Flex 项目紧挨着 Flex 容器左侧边缘(左对齐)。这意味着,如果我们使用的是阿拉伯语系,即书写模式是 rtl ,则 Flex 项目将紧挨着 Flex 容器的右侧边缘(右侧对齐):
<div class="container">
<div class="item">Flex项目1</div>
<div class="item">Flex项目2</div>
<div class="item">Flex项目3</div>
</div>
<div class="container" dir="rtl">
<div class="item">عنصر فليكس1</div>
<div class="item">عنصر فليكس2</div>
<div class="item">عنصر فليكس3</div>
</div>.container {
--direction: row;
display: flex;
flex-direction: var(--direction);
}
另外,CSS 的 writing-mode 属性的值也将影响 flex-direction 属性最终呈现的效果:

因此,默认情况下,Flex 项目的行为与文档的书写模式相关。大多数教程使用英语编写,或者采用另一种从左到右的水平书写模式编写。这样就可以很容易地假设弹性项目 在左侧 对齐并沿 水平方向 分布。
在实际的业务开发中,使用 Flexbox 布局时,flex-direction 是非常有用的,比如下图这个布局效果,红色虚线框中的 Flex 项目是按行排列,flex-direction 不需要显式设置,但黑色虚线框是按列排列,需要显式将 flex-direction 属性的值设置为 column。

flex-direction 中的 row 和 row-reverse (或 column 和 column-reverse)可以让主轴的起点和终点(或侧轴的起点和终点)互换。它们在一些布局中也是非常有用的,比如像下图这样的效果,希望双数的卡片的缩略图靠右,单数的缩略图居左。我们只需要一行代码即可:
.card:nth-child(2n) {
flex-direction: row-reverse;
}
不过,在使用 flex-direction 属性值 row-reverse 和 column-reverse 时,会对 Web 可访问性造成负面影响,因为该属性只是对 视觉呈现 进行重排,其对应的 HTML 文档的源码顺序是不受该属性影响的。
Flex 项目换行
默认情况之下,Flex 容器中的所有 Flex 项目沿着主轴方向依次排列(不会换行的或换列),即使是 Flex 项目溢出了 Flex 容器也是如此。这主要是因为 flex-wrap 属性的默认值为 nowrap :

需要注意的是,如果 Flex 容器没有足够多的空间,Flex 项目在溢出之前,每一个 Flex 项目将会尽可能缩小到其最小内容(min-content)的尺寸。即 Flex 项目一旦达到最小内容(min-content)大小, Flex 项目将开始溢出 Flex 容器 !

如果你希望避免这个现象,只需要在 Flex 容器上显式设置 flex-wrap 属性的值为 wrap :
.flex-container {
flex-wrap: wrap;
}
Flex 容器在换行后会创建多个 Flex 行 。在空间分布方面,每一行就像一个新的 Flex 容器。因此,如果你要换行,则无法让第 2 行中的某些内容与它上面第 1 行中的某些内容对齐。这就是所谓的 Flex 容器是一维框(盒子)。你只可以在独立的轴上(主轴或侧轴)也就是一行或一列上对齐 Flex 项目,但不能像 CSS Grid 那样同时在两个轴上控制 Grid 项目。
为此,在使用 Flexbox 布局时,为了让你的布局更具灵活性(代码更健壮,具有一定的防御性),个人建议你在显式声明的 Flex 容器上同时加上 flex-wrap 的值为 wrap :
/* 不具防御性的 CSS */
.flex-container {
display: flex; /* 或 inline-flex */
}
/* 具有防御性的 CSS */
.flex-container {
display: flex; /* 或 inline-flex */
flex-wrap: wrap;
}当然,如果你的布局不需要换行,那么 Flex 容器的 flex-wrap 采用默认值 nowrap 更理想。如下图所示:

事实上它并不是我们所期望的效果,我们所期望的效果是下图这样的,布局需要换行,就需要显式的设置 flex-wrap 为 wrap 。

flex-wrap 属性除了取值为 wrap 会让 Flex 项目换行排列之外,其另一个属性 wrap-reverse 也会让 Flex 项目换行排列,只不过行的排列方向和 wrap 相反。假如你使用的语言是英文,即书写模式和阅读模式都是 ltr ,那么 flex-wrap 取值为 wrap 时,Flex 行的排列将会沿着 Flex 容器侧轴方向从开始处(Flex 容器顶部)向下排列;反之 flex-wrap 取值为 wrap-reverse 时, Flex 行的排列将会沿着 Flex 容器侧轴方向从终点处(Flex 容器底部)向上排列:

flex-wrap: wrap-reverse 同样也受 flex-direction 属性取值的影响:

还有一点需要特别的注意,flex-wrap: wrap (或 flex-wrap: wrap-reverse) 碰到了设置 flex:1 项目时,只有在 Flex 容器没有足够空间容纳 Flex 项目时(即,同一 Flex 行所有 Flex 项目最小内容宽度总和大于 Flex 容器宽度),才会让 Flex 项目换行(或列),另外使用 flex-wrap: wrap 要有一个心理预判,不然也有可能会让 UI 视觉上不美,但不会撑破布局(如上例所示)! 选择总是痛苦的(^_^)。
CSS 中有很多简写属性,简写属性可以包含多个子属性。 如果你在编写 CSS 的时候,需要同时显式设置 flex-direction 和 flex-wrap 属性时,那么可以使用它们的简写属性 flex-flow :
.flex-container {
display: flex;
flex-flow: column wrap;
}
/* 等同于 */
.flex-container {
display: flex;
flex-direction: column;
flex-wrap: wrap;
}我们在使用 flex-flow 属性时,可以只显式设置一个值,也可以显式设置两个值:
flex-flow只显式设置一个值,并且该值和flex-direction相匹配时,flex-wrap会取值initial;flex-flow只显式设置一个值,并且该值和flex-wrap相匹配时,flex-direction会取值initial;flex-flow显式设置两个值时,flex-direction和flow-wrap没有先后顺序之分,即flex-flow: column wrap和flex-flow: wrap column所起作用是等同的。
来看具体代码:
.flex-container {
display: flex;
flex-flow: column;
/* flex-flow 等同于 */
flex-direction: colmun;
flex-wrap: initial;
}
.flex-container {
display: flex;
flex-flow: wrap;
/* flex-flow 等同于 */
flex-direction: initial;
flex-wrap: wrap;
}
.flex-container {
display: flex;
flex-flow: column wrap;
/* flex-flow 等同于 */
flex-flow: wrap column;
/* flex-flow 还等同于 */
flex-direction: column;
flex-wrap: wrap;
}Flex 项目排序
Web 页面是由多个 HTML 元素组建而成,HTML 文档中的元素是按照其在文档中出现的先后顺序决定的,比如下面这样的一个 HTML 文档:
<body>
<header></header>
<main></main>
<aside></aside>
<footer></footer>
</body>在没有任何 CSS 约束之下,它呈现的顺序将会是如下图所示:

通过前面的内容我们知道了 Flexbox 布局中,我们可以在 Flex 容器上使用 flex-direction 属性的值 row-reverse 和 column-reverse 来改变主轴和侧轴上 Flex 项目的排列顺序。但不能单独改变某个 Flex 项目的顺序。如果仅是单独对某个(或某几个) Flex 项目重新排序的话,就需要使用可用于 Flex 项目上的 order 属性。
使用 order 属性可以为 Flex 容器中的项目重新排序。此属性可用于对 有序组 中的项目进行排序。项目按照 flex-direction 指定的方向排列,最小值在最前面。如果多个项目具有相同的值,它将与具有该值的其他项目一起显示(按其在源码文档的顺序排列)。
order 初始值是 0 ,可以是正值,也可以是负值,属性值越大,越排在主轴的后面,反之越在主轴的前面。

如上图所示。
第一组中所有 Flex 项目未显式设置
order值(即默认值为0),Flex 项目按照 HTML 文档的源码顺序沿着主轴排列 。第二组中第二个 Flex 项目显式设置
order的值为1,这个时候该 Flex 项目会排列在最末尾 。第三组中第四个 Flex 项目显式设置
order的值为-1,这个时候该 Flex 项目会排列在最前面 。
来看一个简单的示例:
<div class="container">
<div class="item">Flex Item1</div>
<div class="item">Flex Item2</div>
<div class="item">Flex Item3</div>
<div class="item">Flex Item4</div>
<div class="item">Flex Item5</div>
<div class="item">Flex Item6</div>
</div>.container {
display: flex:
flex-wrap: wrap;
}
:root {
--order: 0;
}
.item:nth-child(2) {
order: -1;
}
.item:nth-child(3) {
order: var(--order);
}
.item:nth-child(4) {
order: 3;
}示例中我们显式指定了第二个 Flex 项目的 order 值为 -1 ,第四个 Flex 项目的 order 值为 3 ,并且动态调整第三个 Flex 项目的 order 值,你将看到的效果如下:

在 Flexbox 布局中,在 Flex 项目上使用 order 属性可以和在 Flex 容器上使用 flex-direction 的 row-reverse (或 column-reverse )等同的效果:

order 属性也适用于页面级别的布局,比如下面这个示例:
<!-- HTML -->
<header>Header Section</header>
<main>
<article>Article Section</article>
<nav>Nav Section</nav>
<aside>Aside Section</aside>
</main>
<footer>Footer Section</footer>其中 <article> 放在 <nav> 和 <aside> 前面,主要是为了内容为先。针对这样的 DOM 结构,如果我们希望 <nav> 在 <article> 左侧,<aside> 在 <article> 右侧时,order 属性就可以起关键性的作用:
nav {
order: -1;
}
main:hover nav {
order: 1;
}
main:hover aside {
order: -1;
}
需要注意的是,order 在使用时与 flex-direction 的值 row-reverse 和 column-reverse 存在相同的问题。它对 Web 可访问性是不友好的。请勿使用 order,因为你需要修复文档中的乱序问题。
Flex 项目之间的间距
以往在 CSS 中,常常使用 margin 属性来设置元素与元素之间的间距。在今天,Flexbox 布局中,你可以使用 gap 属性来设置元素与元素之间的间距。实质上,gap 是用来定义 列与列 或 行与行 之间的间距。

gap 属性的使用非常的简单,只需要在 Flex 容器显式指定 gap 属性值即可:
:root {
--gap: 1rem;
--columns: 5;
}
.container {
gap: var(--gap);
}
.item {
flex-basis: calc((100% - (var(--columns) - 1) * var(--gap)) / var(--columns));
}效果如下:

gap 属性可接受一个值,也可以接受两个值,当只显式设置一个值时,那么第二个值和第一个值等同,如果显式设置两个值,第一个值是 row-gap 属性的值,第二个则是 column-gap 属性的值:
.flex-container {
gap: 10px;
/* 等同于 */
row-gap: 10px;
column-gap: 10px;
}
.flex-container {
gap: 10px 20px;
/* 等同于 */
row-gap: 10px;
column-gap: 20px;
}在上面我们介绍 Flexbox 术语和概念时提到过,gap 和 margin 虽然都可以设置元素与元素之间的间距,但它们之间有明显的差异:

margin 除了难以达到设计预期效果之外,它们使用的地方也略有差异:
gap运用在 Flex 容器上,但它无法给 Flex 项目设置不同的外间距;margin运用在 Flex 项目上,可以给 Flex 项目设置不同的外间距。
另外,使用 margin 会让 Flex 项目与 Flex 容器之间有空白间距:

在 gap 属性还没出现之前,往往都是使用 margin 来模拟 gap 属性的效果:
<div class="container">
<div class="flex__container flex__container--margin" data-gutter="margin">
<div class="flex__item">Flex Item 1</div>
<div class="flex__item">Flex Item 2</div>
<div class="flex__item">Flex Item 3</div>
<div class="flex__item">Flex Item 4</div>
<div class="flex__item">Flex Item 5</div>
<div class="flex__item">Flex Item 1</div>
<div class="flex__item">Flex Item 2</div>
<div class="flex__item">Flex Item 3</div>
<div class="flex__item">Flex Item 4</div>
<div class="flex__item">Flex Item 5</div>
</div>
</div>
<div class="container">
<div class="flex__container flex__container--gap" data-gutter="gap">
<div class="flex__item">Flex Item 1</div>
<div class="flex__item">Flex Item 2</div>
<div class="flex__item">Flex Item 3</div>
<div class="flex__item">Flex Item 4</div>
<div class="flex__item">Flex Item 5</div>
<div class="flex__item">Flex Item 1</div>
<div class="flex__item">Flex Item 2</div>
<div class="flex__item">Flex Item 3</div>
<div class="flex__item">Flex Item 4</div>
<div class="flex__item">Flex Item 5</div>
</div>
</div>:root {
--flexDirection: row;
--flexWrap: wrap;
--item-basis: 100px;
--gap: 1rem;
--columns: 5;
}
.container {
width: calc(
var(--item-basis) * var(--columns) + var(--gap) * (var(--columns) - 1) + 6px
);
}
.flex__container {
display: flex;
flex-flow: var(--flexDirection) var(--flexWrap);
}
.flex__container--margin {
margin: calc(-1 * var(--gap)) 0 0 calc(-1 * var(--gap));
}
.flex__container--margin > .flex__item {
margin: var(--gap) 0 0 var(--gap);
}
.flex__container--gap {
gap: var(--gap);
}
.flex__item {
inline-size: var(--item-basis);
aspect-ratio: 1;
}效果如下:

小结
通过这一节的学习,我想你对 Flexbox 布局应该有了进一步的了解。知道了如何使用 flex-direction 和 order 来控制 Flex 项目的排序;如何使用 flex-wrap 属性让 Flex 项目换行以及使用 gap (或 margin)控制 Flex 项目之间的间距等。
这些只是 Flexbox 布局基础知识的几个关键功能,其实 Flexbox 布局中还有另一个关键功能,那就是 Flex 容器空间分配。接下来的课程中,我将着重和大家一起探讨 Flex 容器的空间是如何分配的,也就是 Flexbox 布局中对齐模式。